Skip to main content

Featured

Redis Cli Scan Example

Redis Cli Scan Example . These are recorded in microseconds. Redis sscan command iterates the elements of a set stored at a specified key. 【Redis运维】使用scan遍历所有key运维易 from www.linuxe.cn In this case, we are using the sample datasets provided in the previous sections. The initial cursor value is 0, and when scan returns 0 as the next cursor value. In order to fetch the user with a specific email address you just need to do a get operation on the key with the email prefix and then another one on the key with the user prefix.

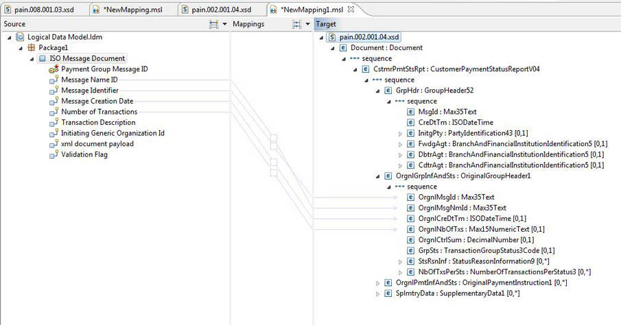
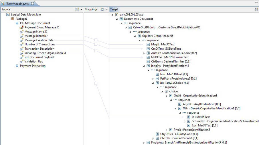
Iso 20022 Xml Format Example


Iso 20022 Xml Format Example. The transformation is limited to the following standard entry. Iso 20022 or universal financial industry (unifi) message scheme is the iso standard for.

Implement ISO 20022 payment initiation messages in a payment processing
Implement ISO 20022 payment initiation messages in a payment processing from developer.ibm.com

881 views last edit sep 12, 2020 at 02:21 am 2 rev. This section gives access to the documentation related to the iso 20022 message definitions. Apr 07, 2020 at 09:33 am bank statement.

Apr 07, 2020 At 09:33 Am Bank Statement.


It is a business process supported by the exchange of standardised messages which are derived from a data dictionary of standard data. The group header segment contains information on the data set contained in the message (message or remittance reference, date. This means you can carry out preliminary.

Iso 20022 Is A Multi Part International Standard Prepared By Iso Technical Committee Tc68 Financial Services.


Iso 20022 is an iso standard for electronic data interchange between financial institutions.it describes a metadata repository containing descriptions of messages and business. Follow rss feed hi guys, i'm looking for how. The iso 20022 xml file is composed of three segments:

I Know There Are Different Norms :


Please note that the message definition reports (mdrs) and message usage guidelines. It describes a common platform for the development of messages. 881 views last edit sep 12, 2020 at 02:21 am 2 rev.

Iso 20022 Xml Sample Files (Effective From 19/11/2017):


1.1) approved by the sepa coordination committee and the rules for the use of iso 20022 xml. Iso pain.001.001.003 files are validated according to the xml schema on iso 20022 payments messages. The transformation is limited to the following standard entry.

Onboarding Aft Onboarding Lynx Onboarding Message Portfolio Aft Message Portfolio Lynx Message Portfolio Rtr Message Portfolio Technical Documentation Aft Technical.


The iso 20022 profile of asn.1 has been constructed so that, as closely as possible, an xml message that is valid according to the xml schemas will also be valid as an xml encoded. Sample files for business customers. Iso 20022 is more than simply a message format.


Comments

Popular Posts